Screen-Shot-2017-09-19-at-17.02.51_ypjwrv.webp

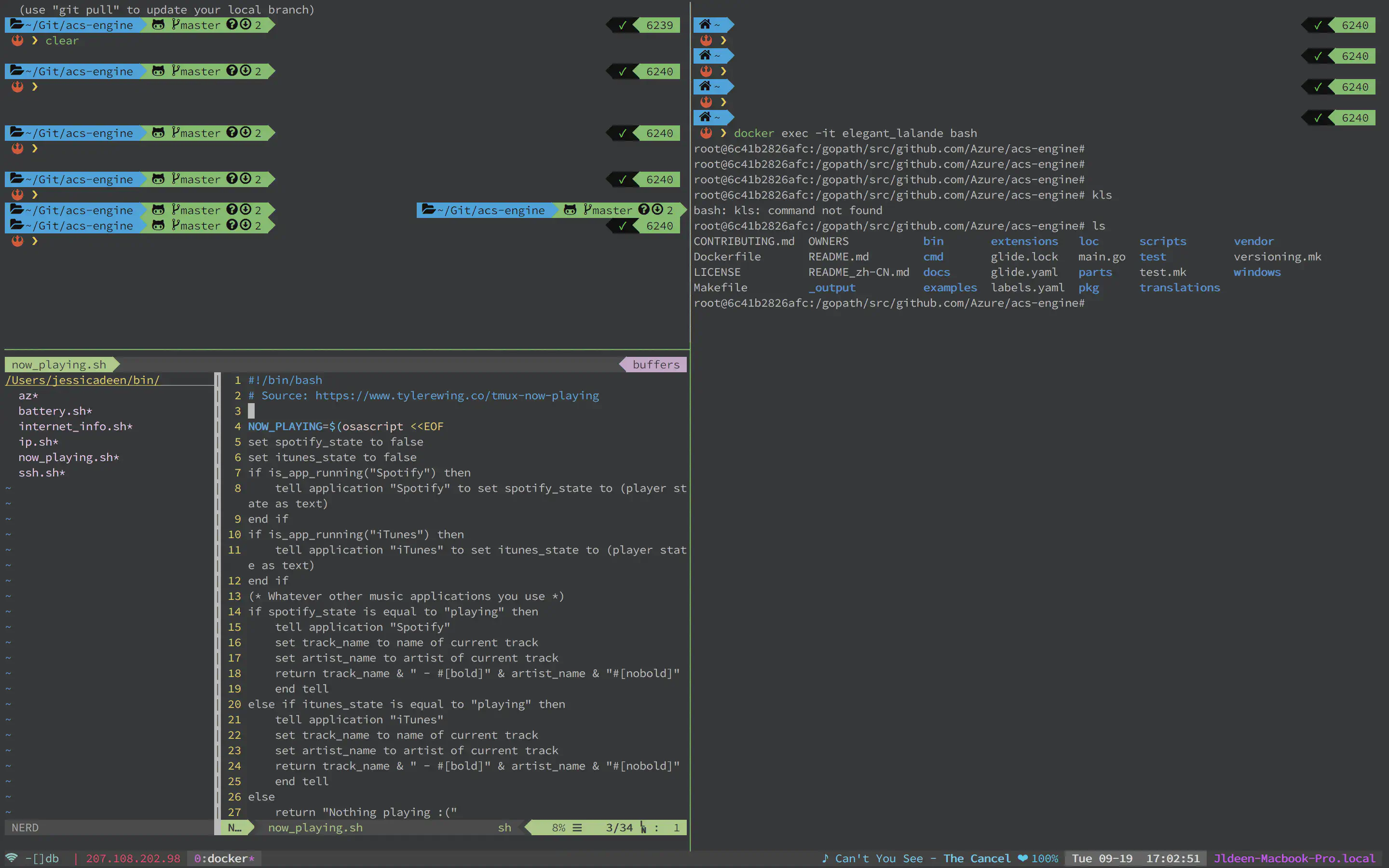
Tmux 2.6 copy/paste and bind tips and tricks!

I recently updated my tmux install to the latest version 2.6-rc3. I hadn’t updated since prior …

Screen-Shot-2017-09-05-at-11.27.52_cht85n.webp

Azure ARM Templates - How to embed full scripts in your JSON templates!

Earlier today a colleague and I discovered a pretty neat trick when dissecting a broken ARM …

Screen-Shot-2017-08-23-at-20.40.37_todmei.webp

Complete pipeline with Jenkins, ACS (Docker Swarm), and Azure Container Registry

In this blog post, we will walk through a demonstration of a complete pipeline of a deployment …

Screen-Shot-2017-08-22-at-16.42.24_bnhiyy.webp

Outlook for Mac search returns "No Results," and task items are not displayed? Here's the fix!

This morning I went to search for an email in Outlook and received the dreaded “No results” …

226px-Jenkins_logo.svg__adchzg.webp

Pro tip: Jenkins and Docker build server

I’m currently sitting at a coffee shop with a Microsoft partner and we just spent the last hour …

Screen-Shot-2017-08-10-at-21.06.28_v6o0xr.webp

PowerShell Core Scripting Pro Tip!

Super quick update today – here’s a handy little pro tip when scripting shell scripts for …

basic-powershell-commands-intro-840x420_hfqmhu.webp

Updated! PowerShell Core [Beta] 6.04, AzureRM.NetCore Module, and Az CLI 2.0 Install Scripts for Ubuntu and OS X

**Note: This post is now old. Please use my latest installer from this blog post. ** Quick …

Screen-Shot-2017-05-06-at-13.24.13_mldg0t.webp

Linuxfest Northwest Deck: DevOps: CI/CD to Azure through Codeship

By popular request, this post is quick and simple – it’s just a post with a link to download …

Screen-Shot-2017-04-14-at-21.28.11_iwtuhb.webp

macOS ohmyzsh + tmux + vim + iTerm2 + Powerlevel9k = Badass terminal

A week or so ago a colleague turned me on to oh-my-zsh and I just went down the rabbit hole. I …